Open menu
KS DB Merge Tools logo KS DB Merge Tools
database diff & merge
KS DB Merge Tools for PostgreSQL logo for PostgreSQL
 
KS DB Merge Tools for MySQL logo
MssqlMerge logo
KS DB Merge Tools for Oracle logo
KS DB Merge Tools for SQLite logo
AccdbMerge logo
KS DB Merge Tools for Cross-DBMS logo
KS DB Merge Tools All-In-One license
Other tools

Compare and Synchronize Table Schema

This section covers comparing and synchronizing table definitions — columns, constraints, indexes, and triggers. It does not include data. For example, if you create a missing table or column, it will be empty. To copy data, see the Diff & Merge Table Data use case.

Table schema handling is covered in two ways:

  • Full-table sync: work with table lists and synchronize entire tables.
  • Granular changes: analyze changes in a specific table and apply only selected differences.

Most of the synchronization steps in these use cases require the Standard version. However, you can still compare databases and view schema differences in the Free version.

Compare and Sync Multiple Tables

  1. Open databases (see the Schema Changes Summary use case) and click A NEW+CHG (new + changed) count for Table definitions. Or, you can click other counts to process all, only new or only changed table definitions.

    for PostgreSQL, Home tab with schema changes summary, click NEW+CHG
  2. Opened Object list tab contains list of all changed table definitions and tables entirely missing in the other database. Use filter B to show only new or only changed objects. The header shows C total counts, and the footer shows D text preview of the object definition changes.

    for PostgreSQL, Object list tab with new and changed tables
  3. To synchronize changes, E select required tables and click F Merge.

    for PostgreSQL, Object list tab with tables - select and merge
  4. In the opened Execute script dialog, click G Run to execute generated script immediately, or H Copy / Save buttons to save generated script for future use.

    for PostgreSQL, Execute script dialog with table definitions merge script

Compare and Sync Specific Table Changes

  1. Open databases (see the Schema Changes Summary use case) and click A CHANGED count for Table definitions.

    for PostgreSQL, Home tab with schema changes summary, click CHANGED
  2. Opened Object list tab contains list of all changed table definitions. Click B on required table name to analyze specific table definition changes in detail.

    for PostgreSQL, Object list tab with changed tables
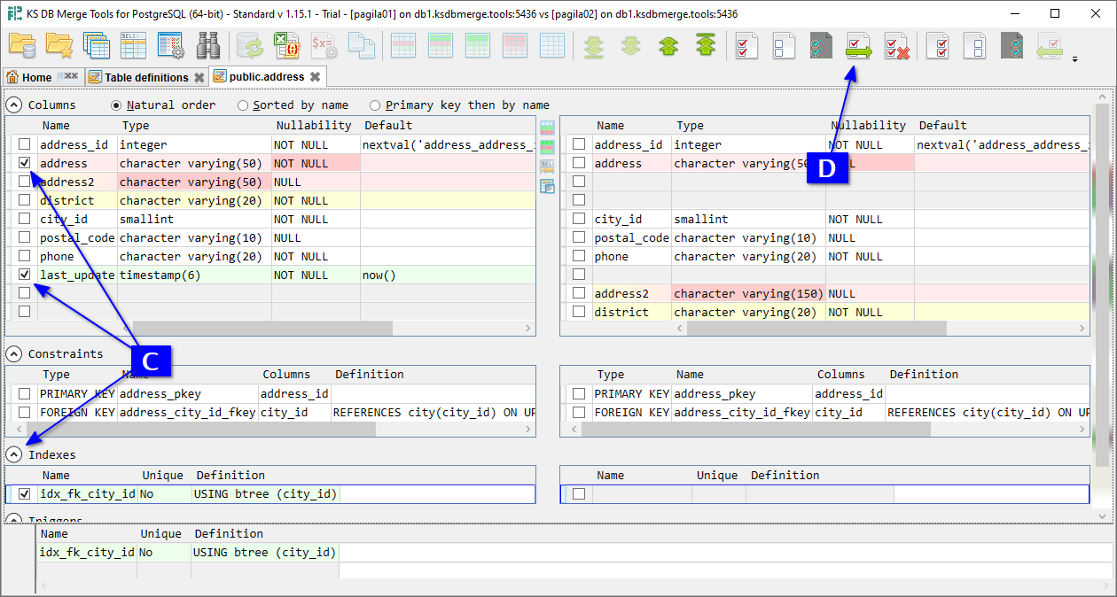
  3. Opened Table structure diff tab contains detailed information about table definition changes. New and changed items (columns, constraints, etc.) and specific changed attributes are highlighted. Click C to select items you want to merge and D Merge.

    for PostgreSQL, Table structure diff tab
  4. In the opened Execute script dialog, click E Run to execute generated script immediately, or F Copy / Save buttons to save generated script for future use.

    for PostgreSQL, Execute script dialog with ALTER TABLE script